- 名称:Chroma 17050 能源回收式电池模块测试系统
- 型号:17050
- 品牌:Chroma
- 描述:Chroma 17050系统定位在弹性化搭配直流电源供应器(DC Source),可依电源等级设定应用产品范围,针对全球销...
Chroma 17050系统定位在弹性化搭配直流电源供应器(DC Source),可依电源等级设定应用产品范围,针对全球销售或特定区域销售;透过整合不同电源,提供不同区域具竞争优势的充放电设备、系统整合客制功能以及全球化服务。
能源回收设计
系统具有能源回收功能,可节省放电过程所消耗的大量电能,即使动态充放电,也能确保电网端维持稳定,不致因谐波污染影响其他设备。并将电池组放电产生的电能回收到电网再利用,解决传统的设备放电能量虚耗,以及空间热处理不易的问题,符合环保需求。
独立通道设计架构
系统支持多个电池模块/电池包进行专属的充放电测试,各通道均可具备独立的测试特性。通道亦可并联以满足更高电流需求,在高通道数与高电流测试之间提供灵活性。
灵活编程功能
Chroma 17050系统搭配「Battery Pro X」软件,具备弹性的编程功能,测试工步的编辑与执行接口直观且简便。该系统提供图形化测试流程创建、预定义测试模板、实时数据监控以及与外部设备的无缝整合等功能,显著提升了测试配置的效率与准确性,满足各类复杂测试需求。
电池耐久测试
该功能专门评估电池在长期储存中的自放电率,深入解析电池的耐久和性能,为后续应用提供关键数据支持。
快速响应能力
透过Chroma软件Battery Pro X整合第三方硬件,检测到异常情况时,充放电保护将中止测试。搭配Chroma指定的电池管理系统(BMS)、数据记录器,其快速响应能力延迟时间 <10ms,用于电池性能预测/截止条件/保护参数,确保电池组测试状态、数据纪录、故障诊断与安全保护。
客制化整合温控箱与冷水机
将电池充放电仪器设备与第三方温控箱与冷水机进行软件整合,实现对温度和湿度的控制,减少多个设备间的分散操作,降低操作难度,有效缩短操作时间。
以上特性使Chroma 17050系统成为一款高效益且具快速响应能力的全方位电池测试解决方案。其可独立或并联通道使用,且易于进行电池耐久测试、控制温度与湿度、灵活编程功能,使操作更为简便,能全面满足不同测试场景的需求。
系统特色
适合空间有限场域应用
Chroma 17050机型可透过选配单机与Chroma指定的电源进行通讯,运用软件BPX编辑功能,可进行各信道独立测试,符合二次电池模块的各项测试需求,亦具备整合温控箱与冷水机控制的能力,不受限于制式Rack空间配置,提升测试场域运用的弹性,参考如右图。
回收电池放电能量
- 回收至电网或内部负载,能源回收效率 >90%
- 低热量输出,降低空调功耗,节省成本
- 在额定功率下,功率因子(PF) >0.95
于有限空间内实现高功率密度测试能力
单柜最大功率密度可达106kW/m³,重量仅740kg,体积小可节省设备需求空间,产品尺寸如下图标示。
保护条件
- 过充电压、过放电压、过电流、过温、过容量、回路电阻保护
- 反向连接保护,线路损失保护(ΔV)
-
Δ保护:
- 电压 -ΔV/+Δ
- 电流 +ΔI/-ΔI
预充线路(Precharge Circuit)
具备预充线路(Precharge Circuit)功能,避免浪涌电流导致功率组件损坏
电池充放电软件 - BATTERY PRO X
Chroma 17050测试系统专为应对二次电池包测试中的多样化需求而设计,具有卓越的安全性和稳定性。在检测到异常情况时,系统的充放电保护机制将自动中止测试,以确保设备与数据的完整性。此外,该系统搭配可选配件,具备快速响应能力,数据对齐延迟时间 <10ms,且具备完善的数据保护功能,能够有效防止电源故障引发的数据丢失,并支持数据的安全存储与快速恢复,为用户提供同步且可靠的测试方案。
|
▲ Battery Pro X 主画面 |
▲ 登入画面 |
▲ 选单画面 |
软件架构
专为电池应用而设计
- 完整掌控电池充放电循环与各项测试功能,从基础量测到进阶数据分析皆能精准高效完成,提供专业且领先的测试解决方案
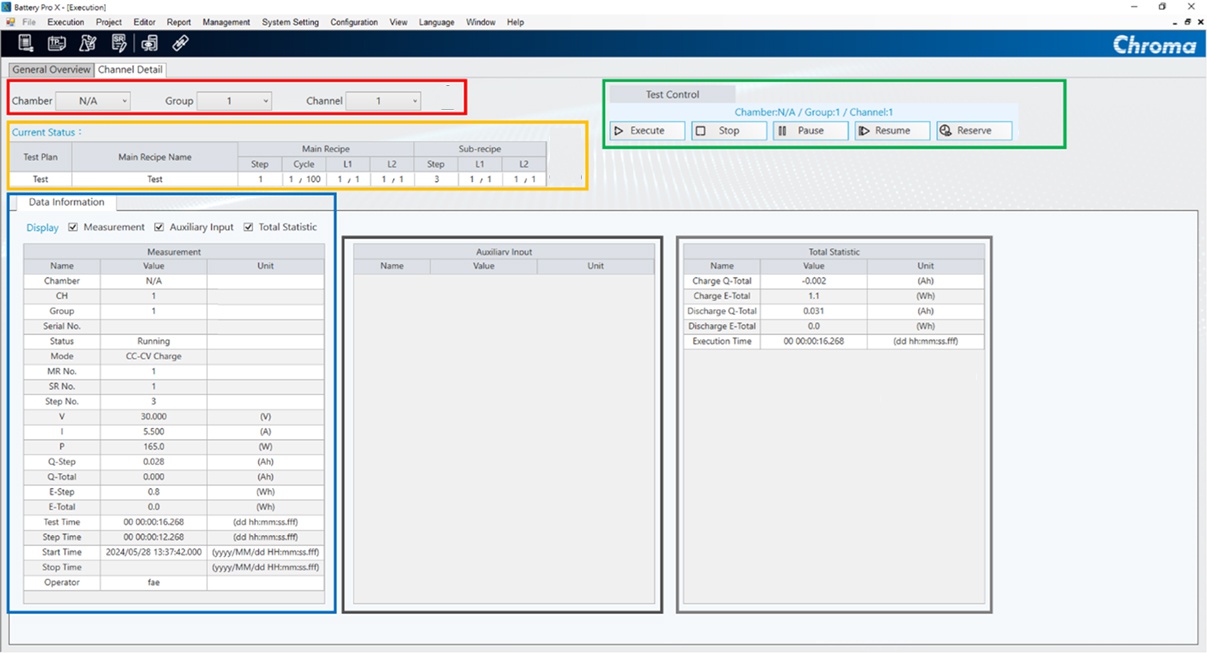
- 测试计划执行器画面,图像化状态清楚显示信道运行情况,大幅提升操作效率并缩短人员训练时间,提供高效且专业的电池测试体验
- 通道细节画面,让用户可实时掌握测试进度与数据信息
- 配方编辑画面,直觉式操作接口设计,让用户快速完成配方编辑

▲ 测试计划执行器画面
工步编辑
-
3层配方:子配方、主配方、测试计划
- 子配方可编辑200个充放电条件
- 主配方可编辑50个子配方或500个充放电条件
- 测试计划可编辑10个主配方
- 具备双层循环功能(Cycle & Loop):每层可设定999999次循环
- 支持动态充放电波形编辑:具备10ms电流切换速度
- 测试步骤:CV/CC/CP/CC-CV/波形电流/DCIR
- 截止/跳转条件:时间、电流、容量、截止电压、截止电流或变量设定等方式,支持表达式与 If-Then-Else 规则,让参数设定更灵活、符合测试验证逻辑
|
▲ 通道细节画面 |
▲ 新增截止/跳转条件设定画面 |
|
▲ 配方编辑画面 |
▲ 变量设定画面 |
报表分析及统计报告
- 产出详细报告及步骤报告
- 自定义报告格式,汇出PDF、CSV和XLS文件格式
- 具备图形化报告功能
- 报告分析功能,用户可以通过自定义X轴和Y轴参数创建定制报告,例如寿命周期报告、Q (AH)-V (V)报告、V (V)/I (A)/T (℃)时间报告等
- 实时浏览每个通道的测试报告

▲ 实时图表画面
BMS通讯功能
- 使用Chroma 80700-5标准机框整合A692017/4CH CAN(FD)总线通讯卡片模块,进行BMS通讯
- 透过通道与BMS绑定,撷取并记录待测物数据,并可同步依据撷取数据执行截止与保护逻辑











